
所屬行業:物流軟件開發
服務內容: 辦公軟件
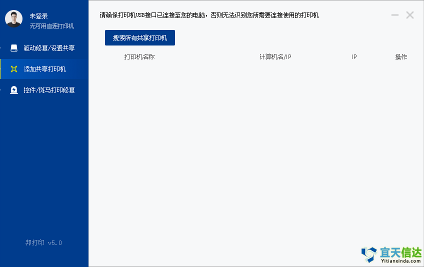
成果摘要:北京宜天信達軟件公司 與德邦物流合作,承建開發軟件打印機管理系統,解決德邦物流各服務點打印機管理、局域網打印機一鍵共享,打印驅動云安裝,打印記錄保存及打印機驅動故障
北京宜天信達軟件公司與德邦物流合作,承建開發軟件打印機管理系統,解決德邦物流各服務點打印機管理、局域網打印機一鍵共享,打印驅動云安裝,打印記錄保存及打印機驅動故障修復等問題。


?咨詢郵箱:
?咨詢熱線:

